Service Desk: Application Overview
Workplace Services / Service Desk
Service Desk: Application Overview
As more and more companies are turning to outsourced partners for everything from IT services to catering, they are running their operations like businesses in which they engage in contracts with their internal customers for levels of support.
The Archibus Service Desk application provides a web-based application for managing all steps of a service request -- from entering the request, to tracking the request, to reporting on the handling of the request.
The Service Desk application uses Service Level Agreements (SLAs) to automate the routing and handling of the help requests.
Also see Comparing Service Desk and Corrective Maintenance.
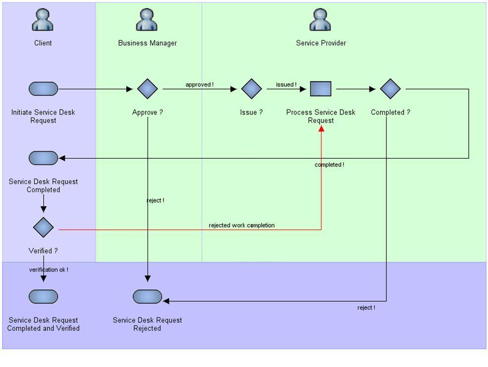
Workflow
Role-Based Tasks
Users can log into Web Central to perform various tasks, such as submitting a service desk request, approving a request, issuing a service desk request, and checking the status of a request. More advanced users define the service level agreements that route the requests. Each user accesses a specific set of service desk tasks, based on their role.
Client
Entering a Request with Workplace
Verifying that a Request was Completed
Business Manager
Service Desk Manager
Concepts
Tasks
